Finalmente llegamos al dí en que podemos empezar a descargar con XDCC. El proceso hasta aquí no fue difícil, pero si es entendible que para muchos usuarios esto sea nuevo, aunque sea más viejo y clásico que muchas de las formas que buscan hoy.
Me acuerdo de verlo a un antiguo compañero de vivienda y amigo pasarse horas en las salas del mIRC para descargar las últimas series de anime. Se abarrotaba toda la banda ancha, jajaja. Recapitulando, instalamos mIRC, habilitamos XDCC, y ahora, descarguemos:
En primer lugar, queremos encontrar un bot en la red que ofrezca un archivo que podamos descargar. Este bot está en una determinada sala de chat, y esta sala de chat se alojará en un servidor de la red IRC.
Desafortunadamente, ni Google ni The Pirate Bay tienen un índice para eso, pero hay varios motores de búsqueda disponibles. Después de encontrar el servidor, el canal y el bot correctos, nos conectaremos a la sala de chat y enviaremos el comando bot a para solicitar el archivo. “Comida pa’l loro” como veremos en un segundo, pero veamos el proceso paso a paso.
PASO 1. UTILIZANDO UN MOTOR DE BÚSQUEDA PARA ENCONTRAR LO QUE QUEREMOS
SunXDCC.com es un buen lugar para comenzar, así que vamos allí e ingresamos algo en el cuadro de búsqueda (por ejemplo busquemos ubuntu).
Los resultados se verán más o menos así:

Como podemos ver, los paquetes se enumeran por red, canal y nombre del bot. Cada bot tiene varios paquetes, y el archivo que queremos descargar tiene el número # 6. A la derecha, nombre de archivo, tamaño, número de descargas de otros usuarios (“Gets”) y el registro de velocidad (“N / A”, también conocido como no disponible, en este ejemplo).
El URL y el canal del servidor se enumeran en la parte superior de la pantalla, y al hacer clic en el nombre del canal (“# XDCC” en este caso) se activará mIRC automáticamente y se abrirá una conexión en el lugar correcto. Otros motores de búsqueda tienen características similares para facilitar las cosas, simplemente si buscamos un rato con duckduckgo o google los encontramos enseguida.
Primero, sin embargo, hacemos clic en el número del paquete y copiamos el comando que se muestra en pantalla.

Veamos la estructura de este comando: “/ Msg” es enviar un mensaje privado a otro usuario en IRC, “[FST] -1r0n” es el nombre de usuario del bot, “xdcc” es el nombre del protocolo de transferencia de datos, y “# 6” es el número de paquete. Podemos ingresar estos comandos de forma manual, pero la mayoría de los motores de búsqueda lo hacen por nosotros, de modo que solo necesitamos copiar y pegar.
Resalta el texto y presiona Ctrl + C en tu teclado o usa el botón derecho del mouse y copia el comando. Ahora es el momento de …
PASO 2. CONÉCTATE AL CANAL DE BOTS
… hagamos clic en el nombre del canal y ¡dejemos que mIRC haga el resto! Alternativamente, podemos agregar manualmente el servidor y usar un comando para ingresar a la sala de chat correcta, que se explicará más adelante. Este mensaje aparecerá y le sugerimos que seleccione “Abrir una nueva conexión“, ya que permitirá descargar varios archivos a la vez de diferentes servidores y canales.
Presionemos OK.

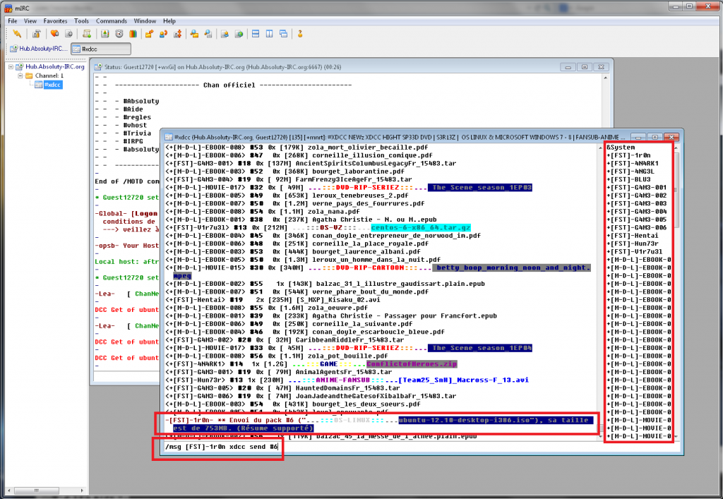
Y aquí vamos: así es como se ve una sala de chat XDCC. ¿Ves todos esos mensajes que llegan al chat a una velocidad increíblemente alta? Los Bots te cuentan todo sobre su grandeza aquí, presumiendo de todo lo que puedes obtener de ellos, y también publican información interesante, como la cantidad de archivos disponibles y la velocidad promedio de descarga. Tengamos en cuenta la lista de usuarios a la derecha: en este ejemplo, todos los usuarios con el apéndice “[FST]” son bots; bastantes, ¿eh? También observemos cómo el robot se comunica con nosotros después de enviar un comando; en el siguiente ejemplo, parece hablar francés …
Nota: Si dejamos los sonidos activados en la configuración de mIRC, podría ser útil ahora, ya que sonará con cada mensaje…

PASO 3: SOLICITEMOS EL ARCHIVO Y COMENCEMOS A DESCARGAR
¡Es hora de bajar ese archivo! Ingresamos el comando que copiamos en el paso 1 en la parte inferior de la ventana de chat y presionamos enter. Ahora, varias cosas pueden suceder:
- La descarga comienza de inmediato. La velocidad que vemos aquí está en el extremo inferior del espectro, pero aún mucho más alta que con muchos torrents o servidores de archivos semi-privados (aclaro que estamos trabajndo con una conexión de 6 Mbps). Solo miremos esta hermosa vista:

- 2. La descarga no comienza, o está obteniendo el archivo incorrecto. Esto básicamente puede tener una de varias razones:
- Los Bots pueden desconectarse de repente. En este caso, recibiremos un mensaje en la ventana del servidor principal (el que está en el fondo en la captura de pantalla a continuación) notificándo esto. Podemos esperar a que vuelva a conectarse o cambiar a uno diferente.
- La descarga ha sido puesta en cola. Si el bot de IRC / XDCC no tiene espacios libres, puede agregarte a una cola; busca mensajes del robot en la sala de chat para más información. Cabe señalar que a veces hay un límite para el tamaño de las colas, especialmente para las descargas más populares, por lo que conseguir un lugar podría ser algo complicado.
- El bot está actualmente sobrecargado. Esperemos un momento e inténtelo de nuevo, bombardeándolo con más solicitudes, solo se ralentizará aún más.
- El firewall está bloqueando las descargas de IRC. Cambiemos la configuración para eliminar cualquier limitación para IRC (la mayoría de las veces es su firewall de red y no el Firewall de Windows) o, alternativamente, use una VPN para eludir todo (especialmente útil si está en WiFi público o en el trabajo) .
- En casos excepcionales, se envía un archivo diferente al que usted quería. La información sobre el bot en el motor de búsqueda no estaba actualizada. Tenemosque cambiar a otro bot.
OPCIONAL: CÓMO CONECTARSE A UN SERVIDOR Y UNIRSE A UN CHAT MANUALMENTE
Por alguna razón, es posible que deseemos pasar esto a mano en lugar de utilizar un enlace IRC (a todos nos gustan las cosas difíciles). Para agregar un servidor a la lista que tenemos en mIRC, vayamos a configuración y a “Conectar – Servidores“. Hagamos clic en el botón “Agregar” e ingresemos la dirección del servidor en el campo “Servidor IRC“, no olvidemos ingresar una descripción en “Descripción“. También podría ser útil agregar un grupo, por ejemplo “XDCC“, para encontrar fácilmente la entrada en la lista de servidores grandes; podrías llamarlo “XDCC” o algo así. El “puerto” se puede dejar intacto.

Haga clic en “Seleccionar” y “Conectar“. Ahora, podemos ingresar el nombre de los canales en la ventana que aparece …

… o ingresemos el comando “/ join“. Onda “/ join #CHANNELNAME” y enter, como en este ejemplo:

Esto concluye esta parte de nuestra guía sobre la descarga de mIRC. En la parte que viene, veremos algunos de los problemas más comunes y cómo solucionarlos… esperemos directamente no tenerlos.
La imagen de inicio del post se refiere a esto:
